目录 搜索 系统简介功能列表查询报价订单预录记录到货测重记录录入运单扫描入仓出仓前分货货件出仓运单管理监控预报和制单财务应收账款应付账款其他成本客户账户流水代理账户流水销售业绩主营利润表银行日记账自定义账单模板基本资料-设置引用代理渠道加利润作为客户价代理对接客户资料人事权限打印模板设计打单发件人额外服务银行账户附加费列表设置燃油附加承运路线渠道报价渠道附加费及条件设置浏览器常用问题刚开通如何配置基础数据怎么对接代理打单如何删除对接的代理Fedex(新版RESTful接口)授权流程DHL Parcel DE 授权流程(v2版本)敦煌对接EMS对接UPS(新版RESTful接口)操作流程账单模板原始文件系统对外接口api微信公众号怎么绑定系统达因移动OA查价空白的解决方法公众号链接后缀客户端对接到微信公众号系统常见问题和快捷方式运单管理监控自定义教程速递管家获取API参数教程哲盟获取API参数教程如何在客户端下单视频教程 暂无相关搜索结果! 本文档使用 MinDoc 发布 客户资料 新建客户资料视频演示客户功能点开-右上角新建-填写好客户名称-账户密码。带*号是必填项。网页客户端权限板块可以自定义勾选,屏蔽路线可以自定义勾选【屏蔽不允许客户查看的渠道】文档更新时间: 2025-10-22 11:23 作者:dy13750292337
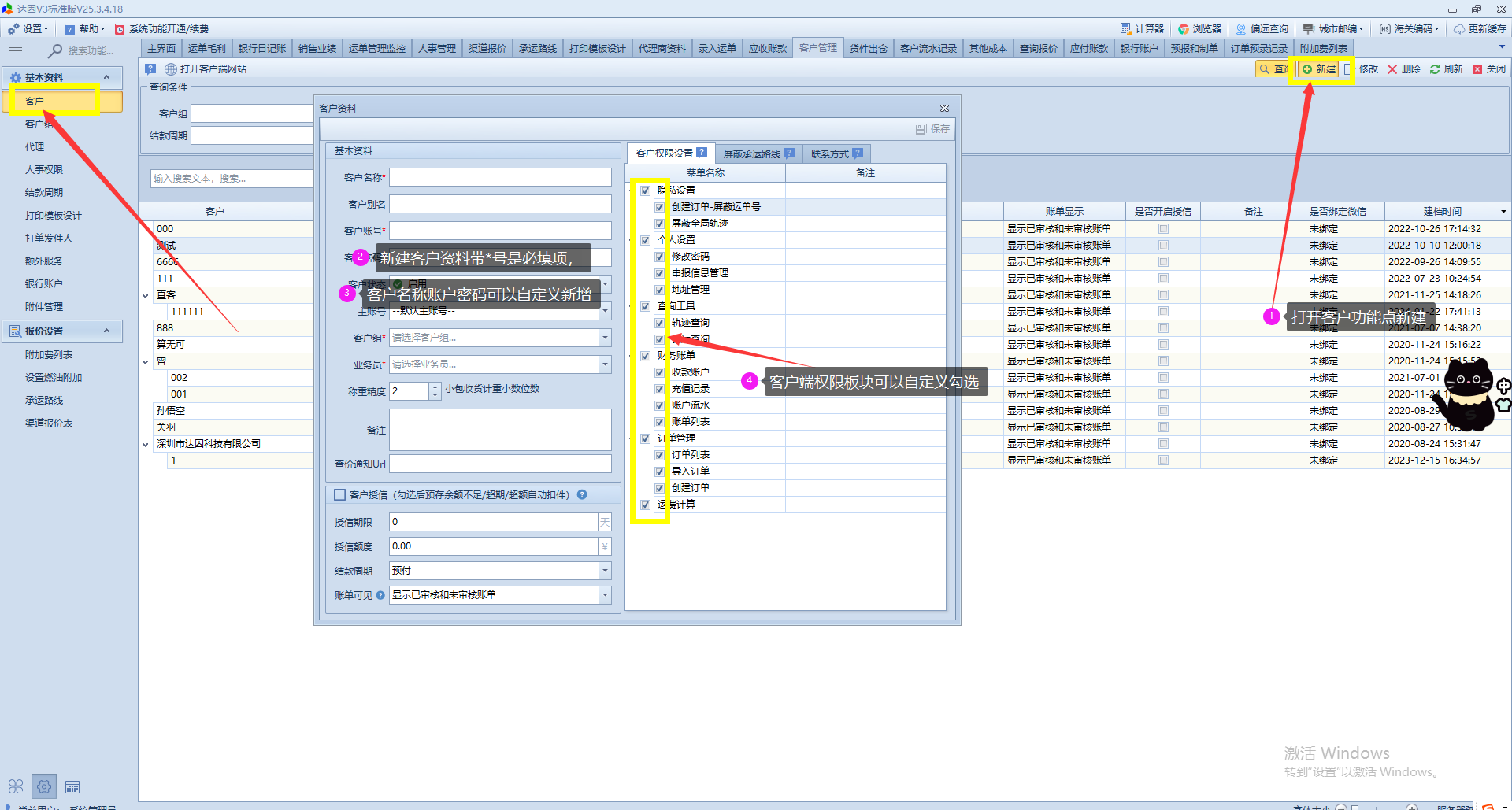
新建客户资料视频演示客户功能点开-右上角新建-填写好客户名称-账户密码。带*号是必填项。网页客户端权限板块可以自定义勾选,屏蔽路线可以自定义勾选【屏蔽不允许客户查看的渠道】文档更新时间: 2025-10-22 11:23 作者:dy13750292337